Эволюционно человеческий вид сделал громадный скачок и результаты достижений человечества впечатляющи. Человечество посягает на бессмертие и искусственный интеллект[1], который когда-то намного превзойдет человеческий. Исторические книги уделяют внимание значимым деталям, идеям и мыслям великих людей, завоеваниям и империям, развитию человеческого вида. Но в них нет слов про то, как цивилизация повлияла на счастье и страдание отдельного человека. Хотя ещё Эпикур говорил, что счастье является главным смыслом жизни, и что счастье необходимо искать в одиночку. Для каждого отдельного человека цивилизация приносила не только плюсы, но и множество минусов[2].
Повышение продолжительности жизни и значимость каждой человеческой жизни привело к росту интереса к счастью, в том числе со стороны ученых и политиков[3]. На вопросы счастья можно посмотреть с разных точек зрения, им занимаются такие дисциплины как психология, физиология, философия, социология и даже религия[4].
Внутреннее состояние человека описывают, как минимум, двумя уровнями – психологическим и биологическим. Счастье можно представить как позитивные переживания человека или счастливые переживания. Соответственно, несчастье – это негативные переживания. На психологическом уровне счастье зависит от текущих неудовлетворенностей и ожиданий. На биологическом уровне и наши запросы, и счастье определяются биохимией или физиологией. То есть счастье или несчастье являются внутренними состояниями человека, которые достигаются за счёт взаимодействия человека с окружающей средой или за счёт внутренней работы организма, в том числе посредством стимуляции антидепрессантами, алкоголем, наркотиками и т.п. Требование автономности не означает, что человек должен отгородиться от внешней среды, но его счастье не должно определяться извне, а быть создаваемым им самостоятельно.
Современные теории говорят о том, что счастье в жизни любого человека всегда было, есть и будет. Каким бы ни было внешнее окружение, человек всё равно как-то приспосабливается к социальной среде, и считается, что на физиологическом уровне счастье или несчастье балансируются с течением времени. Различные исследования показывают, что организм способен устранять избыток или недостаток «гормонов счастья»[5]. Поэтому поддержание хорошего здоровья и продление жизни является лучшей рекомендацией для формирования базиса счастливой жизни. Счастье можно ждать, занимаясь своим здоровьем, и оно обязательно будет, хотя бы за счёт физиологии.
Исследования также показывают, что человек постепенно адаптируется и к внешним условиям существования, но нередко несоответствие реальности и внутреннего состояния приводят к хроническим проблемам в виде депрессии, скуки и отсутствия мотивации. Всё это определяется человеком как несчастья. Это, скорее всего, означает, что человек не понимает, как устранить свои неудовлетворенности или его текущие картины мира не помогают распознать и встроиться в реальность. Важно уклоняться от несчастья посредством владения своими чувствами и эмоциями, то есть не допускать и/или устранять хаос в сознании. Для этого нужно фильтровать получаемую информацию из внешней среды, а также, замечая тревоги и беспокойства, переводить их в прагматичные рассмотрения о системах в физической реальности и включаться в проекты.
На понятие «счастье» необходимо смотреть как на рукотворное состояние. Радостные переживания можно буквально создавать за счёт своего жизненного мастерства. Состояние потока и его бесконечность при умелом использовании даёт счастливые переживания. Заниматься любимым делом, хобби или активным досугом – всё это радостные переживания или счастливые моменты жизни. При этом разделяем удовольствие и радость, которые упорядочивают сознание и создают состояния счастья, но отличаются друг от друга:
- удовольствие – это состояние, возникающее, когда в сознание поступает информация об удовлетворенной потребности или устраненной неудовлетворенности. После удовольствия человек возвращается в гомеостатическое равновесие. Удовольствие получаем от обычной деятельности, не требующей концентрации внимания и усилий. Для получения удовольствия можно расслабиться перед телевизором или в ванне, принятие наркотиков также доставляет удовольствие. Удовольствие создаёт счастливые переживания, но не создаёт радостные переживания;
- радость – это состояние, когда человек не только удовлетворил свои потребности, но и сумел выйти за пределы привычного, достиг чего-то большего и необычного, чего даже не ожидал. Требуется полная концентрация внимания и, возможно, даже напряжения на пределе. В радости человек чувствует какую-то перемену в себе, его "Я" стало сложнее, то есть добавилось жизненное мастерство.
Удовольствие связано с пассивным проведение досуга и не способствует развитию жизненного мастерства. Сложно получать постоянное удовольствие без повышения ставок или без чередования удовольствия с радостями. Важно устранять удовольствия, которые сокращают жизнь, и больше ориентироваться на получение радости. Речь идет не только про работу и досуг, а скорее про то, что, отдыхая от работы, желательно выбирать активный досуг вместо пассивного.
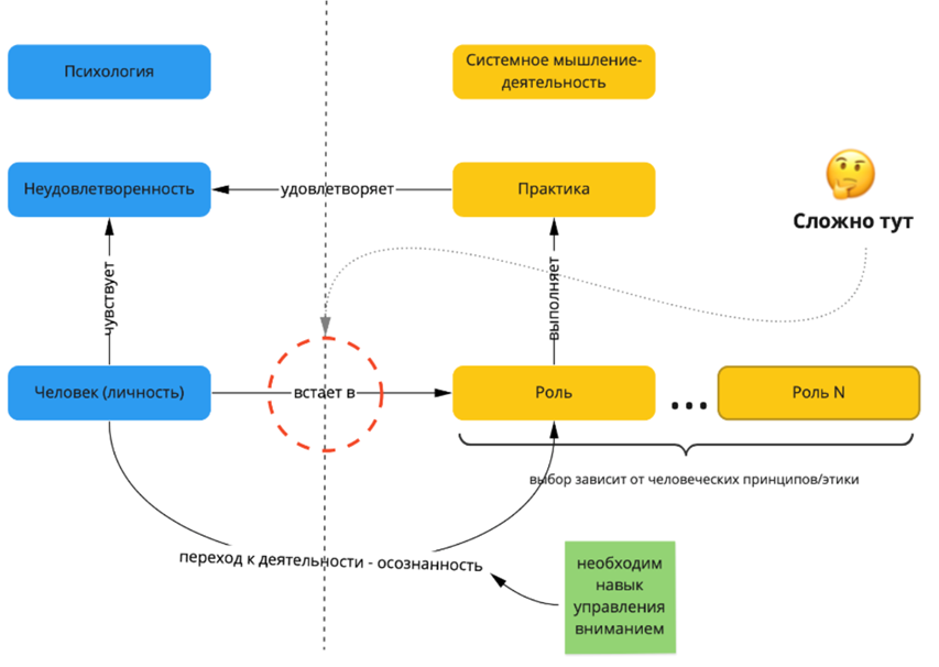
Количество сфер, в которых человек получает радостные переживания, или широта зависит от интересов человека. Человек может получать потоковые переживания от работы предпринимателя, инженера, менеджера, преподавателя, маркетолога и т.п., а также от дайвинга, горных лыж, танцев, футбола, пения, балета и театра. Глубина потоковых переживаний зависит от сложности деятельности. И в конечном счёте широта и глубина счастья зависит от калибра личности (сложности жизненного мастерства). Чем сложнее жизненное мастерство, тем потенциально более счастлив человек. А бесконечная потоковая деятельность не имеет границ к получению счастливых переживаний, и соответственно к развитию жизненного мастерства[6]:
- собранность поможет собрать "себя в кучку" и систематически действовать;
- ролевое мастерство расширяет кругозор и даёт возможные новые интересы, а методологическое мастерство помогает проблему переформулировать в задачу, находить способы решения задачи и быстрее осваивать новые методы;
- прикладное мастерство позволит исполнить необходимые роли и осуществить решение задачи, получив радостные переживания от исполнения роли и от создания успешной системы.
Таким образом, счастье можно просто ожидать, занимаясь продлением жизни, и счастье обязательно будет, важно уклоняться от несчастья за счёт мастерства собранности, а также можно заниматься активной деятельностью и постоянно получать потоковые радостные переживания. В этом и состоит требование автономности к деятелю.
- [1] В качестве поздравления с наступающим 2021 годом компания Boston Dinamics выпустила ролик с танцующими роботами, которые почти полностью эмитируют движения человека, включая прыжки: https://www.youtube.com/watch?v=fn3KWM1kuAw
- [2] Человек не может быстро перестраиваться и плодами цивилизации преимущественно пользовались следующие поколения.
- [3] В конце XVIII века английский философ Иеремия Бентам провозгласил наивысшим благом «наибольшее счастье наибольшего числа индивидуумов» и назвал единственной достойной целью государства, рынка и ученого сообщества умножение мирового счастья. Ноам Ной Харари в своей книге "Homo Deus" размышляет над тем, что в 21 веке человечество, вероятно, сделает попытку обрести счастье, бессмертие и силы, подобные Богу. Последнее вполне правдоподобно, ведь даже современный человек плюс его экзокортекс для аборигена выглядел бы реальным божеством.
- [4] Гуманитарный подход к счастью призывает просто чувствовать его в себе. Буддийский подход призывает не иметь желаний. Первый - не инструментальный и полагающийся больше на случай, чем на рукотворный процесс, а второй – сложно реализуемый из-за природы человека иметь бесконечные неудовлетворенности.
- [5] В нормальном, не болезненном состоянии организм способен поддерживать баланс эндорфинов, серотонина и дофамина.
- [6] На картинке ниже показана схема, которую представил на защите эссе студент 4 потока курса «Введение в системное мышление» Валерий Рукавишников.
Источник: учебник/Онлайн-курс «Системное саморазвитие: введение в системное мышление»



